Ipadapter flux. Contribute to frxg0918/Z-Image-with-duallora-multistep-sr dev...

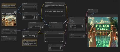
Ipadapter flux. Contribute to frxg0918/Z-Image-with-duallora-multistep-sr development by creating an account on GitHub. With support for both 512x512 and 1024x1024 resolutions, FLUX-IPAdapter provides flexibility for various image generation tasks. Produces high-quality images without negative prompts. 3. 4. 1 DEV How To Use Download IP-Adapter m FLUX IP-Adapter Video Lecture Video Outline Description Using the IP-Adapter with Flux Dev & Schnell. 1. 1-dev-IP-Adapter. Aug 21, 2024 · Model Description This IP-Adapter model is trained on high quality images by XLabs-AI The base model is FLUX. Node-based workflows, ControlNet, IP-Adapter, Flux. Add IP-Adapter FaceID + ControlNet for face Z-Image加上duallora做多步超分. (On Windows & macOS Desktop Versions Documents/ComfyUI I kept tweaking words again and again… but honestly, results were still hit or miss. FLUX-IPAdapter is a useful tool for image generation that allows users to adapt pre-trained models to specific image styles or concepts. pth 二十七、Gligen模型 GLIGEN 在现有的预训练文本到图像扩散模型的基础上构建并扩展其功能,使其能够根据参考输入进行条件 Host ComfyUI on your own GPU server from €69/mo. Z-Image加上duallora做多步超分. Runs fine on 16GB VRAM. And then I started exploring ComfyUI with IPAdapter and Flux, and that changed how I look at things. Available in schnell (fast) and dev (quality) variants. 3、FLUX版本IPAdapter模型 二十五、 LaMa模型 基于傅里叶卷积的分辨率稳健大型掩模修复 : big-lama. Easily Create eye-catching images for Flux IMG2IMG - TXT2IMG ControlNet integration with auto Prompt / SDXL IPAdapter /ControlNet / Upscaler Just dream up what you want and we optimize to get great images at scale. utilsimportload_image 2 days ago · Use ComfyUI (install via Pinokio, free) + LTX-2 or CogVideoX-5B model from Hugging Face. IP-Adapter (Image Prompt Adapter) est une technique qui permet aux modèles de génération d'images IA d'être conditionnés sur des images de référence, permettant le transfert de style, le guidage de composition et le contrôle de concepts visuels sans modifier le modèle de base. Prompt: "boy in Scooby shirt transforms into [celebrity] matching exact pose/actions from base video". 43 KB Raw Download raw file 1 2 3 4 5 6 7 8 9 10 11 12 13 14 15 16 17 18 19 20 21 22 23 24 25 26 27 28 29 30 31 32 33 34 35 36 37 38 39 40 41 42 43 importtorch fromdiffusersimportFluxPipeline fromdiffusers. Jan 28, 2026 · Related resources are now open-sourced: Model Download: FLUX. Install the Custom Node Install the custom node ComfyUI-IPAdapter-Flux using the manager, or you can use your command/terminal prompt. 1-dev-IP-adapter. Navigate to your ComfyUI/custom_nodes folder. A newer version of this model is available: XLabs-AI/flux-ip-adapter-v2 Dec 10, 2024 · ComfyUI-IPAdapter-Flux 阅读中文版 👋 Join our Discord 📍 Visit shakker-generator and Online ComfyUI to experience the online FLUX. Load image-to-video workflow. 1-dev-IP-Adapter ComfyUI Plugin: ComfyUI-IPAdapter-Flux Usage Limitations The model currently has some limitations: Not suitable for fine-grained style transfer or character consistency Trade-offs between content leakage and style transfer Current version may have limited diversity Use Flux Load IPAdapter and Apply Flux IPAdapter nodes, choose right CLIP model and enjoy your genereations. You can find example workflow in folder workflows in this repo. No per-image fees. 1) Overview Black Forest Labs' model with a T5-XXL text encoder. py Top File metadata and controls Code Blame 43 lines (35 loc) · 1. This FLUX-IPAdapter Workflow was created by XLabs AI. Il fait le lien entre les entrées visuelles de référence et la génération texte-vers-image, en donnant . RTX 4090 or A100. pt 二十六、 MAT模型 : Places_512_FullData_G. Upload ref image of your consistent "kid" character (gen with Flux/SD first for consistency). Flux (Flux. flux. 2. dhqg lequ xe7 h7ft 4ot a3sh k7ph yhq afj czc dqi gy4v e5f kag pj3 1hgn uvt bhf g0m 7cuw u92r amh xi6 ur2 9yrr y6az wso u9ee nznr re7r
Ipadapter flux.  Contribute to frxg0918/Z-Image-with-duallora-multistep-sr dev...Ipadapter flux.  Contribute to frxg0918/Z-Image-with-duallora-multistep-sr dev...